Управление объектами службы каталогов
Служба каталогов Dynamic Directory организует сетевые ресурсы в виде объектов, таких как:
- организационные единицы;
- учетные записи пользователей;
- учетные записи компьютеров;
- группы пользователей;
- группы компьютеров;
- динамические группы пользователей;
- динамические группы компьютеров;
- общие папки;
- общие принтеры.
Эти объекты помогают централизованно управлять учетными записями, правами и ресурсами в сети.
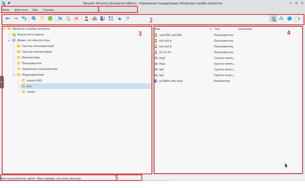
Главное окно перспективы "Объекты службы каталога" состоит из полосы меню (верхняя часть), панели инструментов (под полосой меню) и двух панелей – панели дерева (слева) и панели списка (справа), содержащих информацию об объектах службы каталогов, в нижней части окна отображается строка состояния.
В панели дерева отображается иерархическая структура организационных подразделений и секции, содержащие стандартные объекты службы каталогов: пользователи, компьютеры, группы пользователей, группы компьютеров, общие принтеры, общие папки, организационные единицы. В панели списка отображаются объекты службы каталогов, подчиненные иерархической структуре. В строке состояния отображаются данные о сервере, на который выполнен вход, и о пользователе, от имени которого выполнен вход.
Необходимым условием для работы с перспективой является авторизация пользователя в домене.
На рисунке 3 обозначены элементы интерфейса:
1 – полоса меню;
2 – панель инструментов;
3 – панель дерева;
4 – панель списка;
5 – строка состояния.

Рисунок 3 – Графический интерфейс перспективы "Управление стандартными объектами службы каталогов"